Implementing Cisco Enterprise Network Core Technologies (350-401 ENCOR)
Last Update Jan 21, 2026
Total Questions : 380
We are offering FREE 350-401 Cisco exam questions. All you do is to just go and sign up. Give your details, prepare 350-401 free exam questions and then go for complete pool of Implementing Cisco Enterprise Network Core Technologies (350-401 ENCOR) test questions that will help you more.
Drag and drop the automation characteristics from the left onto the corresponding tools on the right. Not all options are used.

Drag and drop the automation characteristics from the left to the corresponding tools on the right.

In which two ways does PIM dense mode function in the network? (Choose two.)
An engineer is configuring local web authentication on a WLAN. The engineer chooses the Authentication radio button under the Layer 3 Security options for Web Policy. Which device presents the web authentication for the WLAN?
Drag and drop the code snippets from the bottom onto the blanks in the script to convert a Python object into a JSON string. Not all options are used

Which tool functions in a push model, supports languages like Python or Ruby, and does not require an agent to be installed per host?
Which First Hop Redundancy Protocol should be used to meet a design requirements for more efficient default bandwidth usage across multiple devices?
What does a next-generation firewall that is deployed at the data center protect against?
Which measurement is used from a post wireless survey to depict the cell edge of the access points?
Drag and drop the REST API authentication methods from the left onto their descriptions on the right.

Drag and drop the characteristics from the left onto the corresponding orchestration tool on the right.


Refer to the exhibit An engineer is troubleshooting an issue with non-Wi-Fi interference on the 5-GHz band The engineer has enabled Cisco CleanAir and set the appropriate traps, but the AP does not change the channel when it detects significant interference Which action will resolve the issue?
Refer to the exhibit. A network engineer must configure NETCONF. After creating the configuration, the engineer gets output from the command show line, but not from show running-config. Which command completes the configuration?
Refer to the exhibit.

An engineer must modify the access control list EGRESS to allow all IP traffic from subnet 10.1.10.0/24 to 10.1.2.0/24. The access control list is applied in the outbound direction on router interface GigabitEthemet 0/1. Which configuration commands can the engineer use to allow this traffic without disrupting existing traffic flows?
A)

B)

C)

D)

A wireless network engineer must configure a WPA2+WPA3 policy with the Personal security type. Which action meets this requirement?

Refer to the exhibit. Which Python snippet stores the data structure of the device in JSON format?
An engineer must create an EEM applet that sends a syslog message in the event a change happens in the network due to trouble with an OSPF process. Which action should the engineer use?
event manager applet LogMessage
event routing network 172.30.197.0/24 type all

An engineer is installing a new pair of routers in a redundant configuration. Which protocol ensures that traffic is not disrupted in the event of a hardware failure?
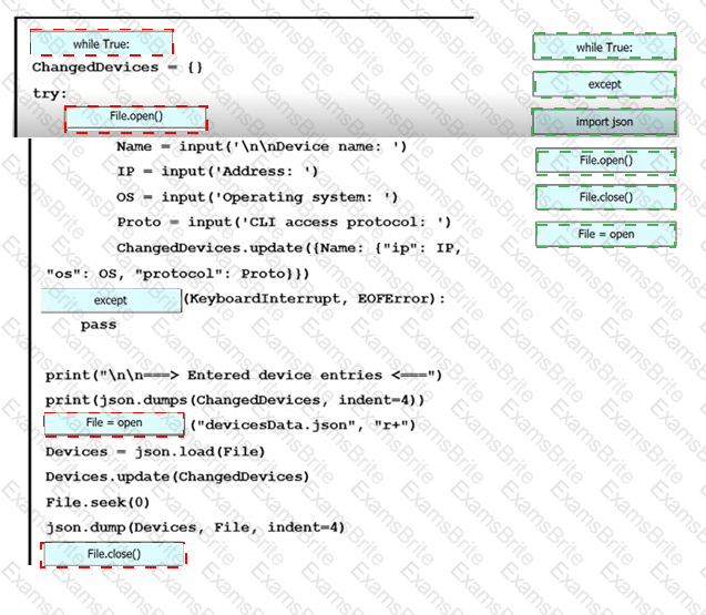
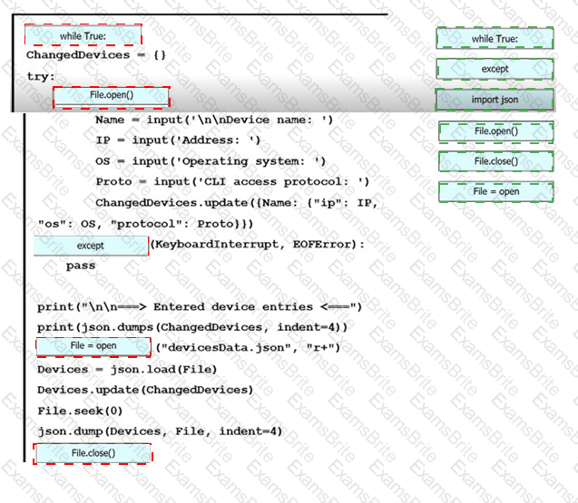
An engineer must create a script to append and modify device entries in a JSON-formatted file. The script must work as follows:
Until interrupted from the keyboard, the script reads in the hostname of a device, its management IP address, operating system type, and CLI remote access protocol.
After being interrupted, the script displays the entered entries and adds them to the JSON-formatted file, replacing existing entries whose hostname matches.
The contents of the JSON-formatted file are as follows

Drag and drop the statements onto the blanks within the code to complete the script. Not all options are used.


Refer to the exhibit. Which python code snippet prints the descriptions of disabled interface only?

What is one characteristic of Cisco Catalyst Center (formerly DNA Center) and vManage northbound APIs?